Boost acceptance rates
Last updated: May 21, 2025
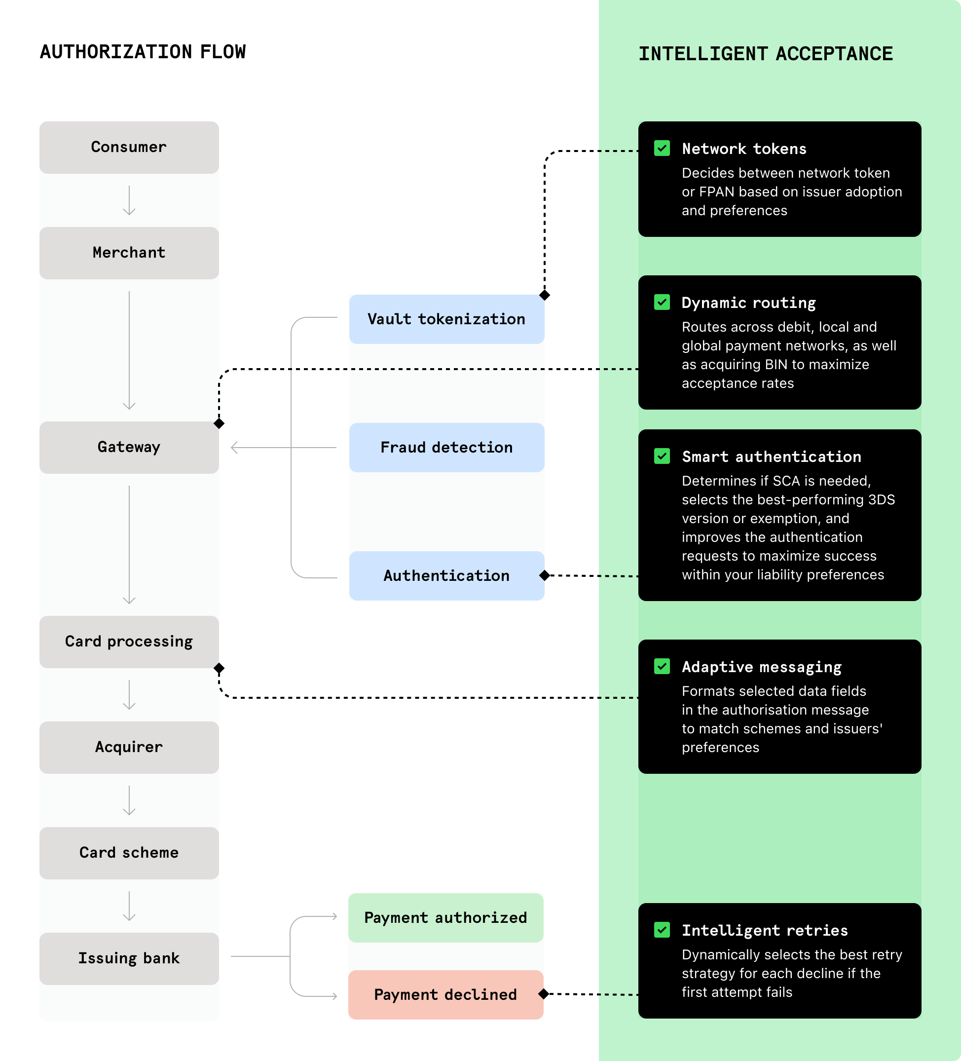
The Intelligent Acceptance solution dynamically applies optimizations to your payments using machine learning and artificial intelligence. The optimizations maximize the chance of conversion and help boost your acceptance rates. The solution acts on legitimate transactions after they pass your Fraud Detection flow.
You are eligible for this service if you:
- Use Checkout.com's acquiring services.
- Process a minimum monthly volume of 5,000 transactions.
Information
To enable Intelligent Acceptance, contact your account manager or request support.
When you request to enable Intelligent Acceptance, Checkout.com first checks if it's likely to be a good fit for your business. We work with you to define and configure an optimization strategy that aligns with your business goals.
When Checkout.com enables Intelligent Acceptance for you, we start applying optimizations to your transactions and monitor the solution's impact.
A small percentage of transactions are intentionally not optimized. We send both the optimized transactions and the control group to the issuer to accept or decline. This control group enables us to assess the overall performance of your payments and of the solution.
Depending on your volume and traffic, the impact assessment can take from a week to a month to reach statistical confidence. We compare the acceptance rate of the aggregate of optimized transactions to the unoptimized control group to check that the acceptance rate boost is not due to randomness.
If we can demonstrate an observable boost, you can access all the data and metrics in the Dashboard to gain insight and refine your optimizations and strategy.
If your payment volume during the assessment is too low to achieve statistical confidence or we do not observe any boost, discuss adjusting your strategy with your account manager.
Intelligent Acceptance can apply the following optimizations to your payments:
3D Secure (3DS) transactions have three main components that Intelligent Acceptance optimizes to increase the chances of acceptance:
| Optimization | Description |
|---|---|
Protocol route | We route the transaction to a more secure or upgraded 3DS protocol version. |
Strong Customer Authentication (SCA) requirements | For payments in countries in the European Economic Area (EEA), we apply SCA exemptions. |
Authentication Request (AReq) message | We automatically adjust the authentication request format sent to the issuer. |
We use automated strategies to identify the most successful request format for each issuer, configuration protocol, and SCA requirements. This reduces unnecessary declines due to incorrect 3DS configuration or invalid exemption requests.
Adaptive messaging automatically updates your payment requests with relevant data. For example, SCA requests and ISO formats. This ensures that your payments are formatted in accordance with the unique preferences of specific card schemes and issuers.
Checkout.com requests network token provisioning from Mastercard or Visa. Network tokens are unique digital identifiers used to provide symbolic placeholder data across the payment flow, instead of the primary account number (PAN). Because card payment credentials can be updated, tokens are not bound by the card's expiry date, which reduces the number of declined transactions. This both boosts your acceptance rate and protects your customers against fraud.
For each transaction, Intelligent Acceptance decides whether to use the token or the actual card details (FPAN) based on the issuer's adoption of tokens and preferences.
Intelligent Acceptance dynamically selects the most efficient path for successfully completing each transaction by evaluating and adjusting payment factors.
For example, it may optimize the authentication method or payment metadata to increase the acceptance rate of routed transactions.
You can view metrics to visualize how Intelligent Acceptance boosts your payment performance and to refine your strategy in the Dashboard.
- Sign in to the Dashboard.
- Go to Payments > Analytics > Intelligent acceptance.
- Select the time frame you want to view metrics for.
Weekly and monthly data views depend on your traffic. If you cannot select a view, it may be for one of the following reasons:
- Your account does not have enough data to build an accurate view for the time frame you selected.
- The time frame you selected is too short or too long to build the selected view – for example, you did not select enough days for a monthly view.
You can gain insight by monitoring the following metrics:
| Metric | Description |
|---|---|
| Optimized acceptance rate | The percentage of all transaction attempts that were successful during the selected time frame. This includes the impact of optimizations. |
Unoptimized acceptance rate | The percentage of transaction attempts that would have succeeded without optimizations. |
Boost from optimizations | The percentage of your acceptance rate that was boosted by optimizations. |
Optimized transactions | The number of transactions that were optimized within the selected time frame. |
Estimated revenue boost | The estimated increase in revenue due to Intelligent Acceptance within the selected time frame. |
Information
Checkout.com knows which transactions were optimized and if they were successful. However, ultimately we do not have insight into the issuer's decision process to confirm that the success was due to the optimizations.